Domain Model Is Visual Representation Of

Mullins Seven Domains Model Analyzing New Business Opportunities Strategy Tools London Business School Business

Mullins Seven Domains Model Analyzing New Business Opportunities Strategy Tools London Business School Business

Graphic Organizers Are Visual Representations Of Knowledge Concepts Or Ideas Click The Figure Below To En In 2020 Mind Map Software Development Learn Web Development

Graphic Organizers Are Visual Representations Of Knowledge Concepts Or Ideas Click The Figure Below To En In 2020 Mind Map Software Development Learn Web Development

The Demographic Transition Model Demographic Transition Pyramids Transitional

The Demographic Transition Model Demographic Transition Pyramids Transitional

Database Entity Relationship Diagram 7nao2 Database Entity Relationship Diagram Bookingritzcarlton Info Relationship Diagram Data Flow Diagram Diagram

Database Entity Relationship Diagram 7nao2 Database Entity Relationship Diagram Bookingritzcarlton Info Relationship Diagram Data Flow Diagram Diagram

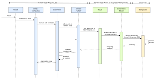
Image Result For How To Represent An Api Call In Sequence Diagram Sequence Diagram Cell Diagram Diagram

Image Result For How To Represent An Api Call In Sequence Diagram Sequence Diagram Cell Diagram Diagram

Who Runs The Internet Infographic Icann Icann45 Via Icann Internet History Infographic Internet

Who Runs The Internet Infographic Icann Icann45 Via Icann Internet History Infographic Internet

Who Runs The Internet Infographic Icann Icann45 Via Icann Internet History Infographic Internet

The model is a diagram for domain models the class diagram uml is mostly used.

Domain model is visual representation of. Business objects represent things that are manipulated in the business e g. A domain model is a visual representation of real world concepts real situation objects that could be. Its used to refer to the area you are dealing with.

A domain model is a visual representation of conceptual classes or real situation objects in a domain m095 fowler96. Idea thing event or object mldr etc. The up defines the domain model as one of the artifacts that may be created in the business modeling discipline.

Domain model is a structured visual representation of interconnected concepts or real world objects that incorporates vocabulary key concepts behavior and relationships of all of its entities. Events that come to light e g. A domain is an area of concern.

Real world objects things that the business keeps track of e g. Any domain model must be built upon some conceptualization of the domain which it is representing. A domain model is a visual representation of real situation objects in a domain.

A domain model is a visual representation that uses uml class diagram notation to represent concepts or objects that occur within a system while providing a type of visual dictionary of these objects or concepts.

The Exposure Triangle Is The Visual Representation Of The Relationship Between Three Main Co Aperture And Shutter Speed Photography Triangle Photography Basics

The Exposure Triangle Is The Visual Representation Of The Relationship Between Three Main Co Aperture And Shutter Speed Photography Triangle Photography Basics

A Visual Representation Of The Taxonomy Of Functions Used To Organize Strategy Information On Asknature Taxonomy Ask Nature Urban Landscape

A Visual Representation Of The Taxonomy Of Functions Used To Organize Strategy Information On Asknature Taxonomy Ask Nature Urban Landscape

A Nice Visual Representation Of Plagiarism Igeneration 21st Century Education Pedagogy Digital Innovation Teaching Writing Information Literacy Teaching

A Nice Visual Representation Of Plagiarism Igeneration 21st Century Education Pedagogy Digital Innovation Teaching Writing Information Literacy Teaching

Marriage Divorce Statistics Data Visualization Design Infographic Data Visualization

Marriage Divorce Statistics Data Visualization Design Infographic Data Visualization

Modeling Languages Mind Map Software Mind Map Map Mapping Software

Modeling Languages Mind Map Software Mind Map Map Mapping Software

Pin On Visual Arts

Pin On Visual Arts

A Graphic Is An Image Or Visual Representation Of An Object Therefore Computer Graphics Are Simply Image Computer Graphics Visual Representation Simply Image

A Graphic Is An Image Or Visual Representation Of An Object Therefore Computer Graphics Are Simply Image Computer Graphics Visual Representation Simply Image

A Simple Framework For Contrastive Learning Of Visual Representations Visual Representation Learning Supervised Learning

A Simple Framework For Contrastive Learning Of Visual Representations Visual Representation Learning Supervised Learning

Cognitive Mapping In User Research Context Map Process Map Map

Cognitive Mapping In User Research Context Map Process Map Map

Rainforest Habitat Pictorial Diagram Input This Concept By G L A D Introduces Tough Vocabulary Rainforest Activities Rainforest Classroom Rainforest Project

Rainforest Habitat Pictorial Diagram Input This Concept By G L A D Introduces Tough Vocabulary Rainforest Activities Rainforest Classroom Rainforest Project

Sean Gardner On Twitter Data Visualization Techniques Data Visualization Infographic

Sean Gardner On Twitter Data Visualization Techniques Data Visualization Infographic

A Visualization Of Findings From The Domain Name Industry Brief A Quarterly Publication From Verisign Names Domain Infographic

A Visualization Of Findings From The Domain Name Industry Brief A Quarterly Publication From Verisign Names Domain Infographic

Online Examination System Examination System Computer Generation Use Case

Online Examination System Examination System Computer Generation Use Case

Wow Human Storage Infographic Infographic Examples Infographic Inspiration

Wow Human Storage Infographic Infographic Examples Infographic Inspiration

Source : pinterest.com