Domain Definition Software

A Brief Introduction To Domain Modeling By Oleg Chursin Medium

A Brief Introduction To Domain Modeling By Oleg Chursin Medium

Domain Engineering Wikipedia

Domain Engineering Wikipedia

Software Engineering Classification Of Software Requirements Geeksforgeeks

Software Engineering Classification Of Software Requirements Geeksforgeeks

Computer Software

Computer Software

Understanding Open Source Software Licensing And Free Software Licensing

Understanding Open Source Software Licensing And Free Software Licensing

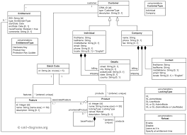
An Example Of Uml Domain Class Diagram For Safenet Sentinel Hasp Software Licensing Security Solution

An Example Of Uml Domain Class Diagram For Safenet Sentinel Hasp Software Licensing Security Solution

An Example Of Uml Domain Class Diagram For Safenet Sentinel Hasp Software Licensing Security Solution

There are also many types of subdomains.

Domain definition software. A domain specific language dsl is a programming language designed only for one particular domain. They repeatedly build similar systems within a given domain with variations to meet different customer needs. In software engineering a domain model is a conceptual model of the domain that incorporates both behaviour and data.

Public domain software is any software that has no legal copyright or editing restrictions associated with it. The domain is the real world context in which you re attempting to solve a problem using software. It is a key concept in systematic software reuse.

Software is a collection of instructions and data that tell the computer how to work. In ontology engineering a domain model is a formal representation of a knowledge domain with concepts roles datatypes individuals and rules typically grounded in a description logic. Most organizations work in only a few domains.

Rather than building each new system variant from scratch significant savings may be a. This is in contrast to physical hardware from which the system is built and actually performs the work in computer science and software engineering computer software is all information processed by computer systems including programs and data computer software includes computer programs libraries and. Domain engineering also called product line engineering is the entire process of reusing domain knowledge in the production of new software systems.

A domain in the context of networking refers to any group of users workstations devices printers computers and database servers that share different types of data via network resources. A domain contains a group of computers that can be accessed and administered with a common set of rules. A specific example of a domain could be something like the automated machining of intricate parts using a high speed rotating cutter.

An application domain applies to a specific software application and separates it clearly from other applications. Early academic public domain software ecosystem in the 1950s to the 1990s software culture as original academic phenomena public domain usually abbreviated to pd software was popular. Formally it represents the target subject of a specific programming project whether narrowly or broadly defined.

Software Engineering Software Design Javatpoint

Software Engineering Software Design Javatpoint

Domain Driven Design Ddd With Axon

Domain Driven Design Ddd With Axon

Domain Definition Youtube

Domain Definition Youtube

Software Domain An Overview Sciencedirect Topics

Software Domain An Overview Sciencedirect Topics

Software Architecture Design Introduction Tutorialspoint

Software Architecture Design Introduction Tutorialspoint

Domain Os Wikipedia

Domain Os Wikipedia

Analysis Modelling In Software Engineering Geeksforgeeks

Analysis Modelling In Software Engineering Geeksforgeeks

What Is A Software License 5 Types Of Software Licenses Snyk

What Is A Software License 5 Types Of Software Licenses Snyk

The Role Of The Software Architect

The Role Of The Software Architect

Difference Between Domain Knowledge Agile Software Development

Difference Between Domain Knowledge Agile Software Development

Detecting Duplicate Bug Reports With Software Engineering Domain Knowledge Aggarwal 2017 Journal Of Software Evolution And Process Wiley Online Library

Detecting Duplicate Bug Reports With Software Engineering Domain Knowledge Aggarwal 2017 Journal Of Software Evolution And Process Wiley Online Library

What Is Domain Driven Design Ddd Definition From Whatis Com

What Is Domain Driven Design Ddd Definition From Whatis Com

Software Requirements Ppt Video Online Download

Software Requirements Ppt Video Online Download

Designing A Ddd Oriented Microservice Microsoft Docs

Designing A Ddd Oriented Microservice Microsoft Docs

Source : pinterest.com